This document is from the authorized Flex curriculum written by learn the basics of building Flex applications using the Cairngorm framework. Cairngorm is based on Model View Controller (MVC) framework, specifically designed to facilitate complex state and data synchronization. These explain the Cairngorm Architecture, which is our preferred way to structure Flex applications. Below the introductory material can be found more detailed.

| Author: | Samujar Mashicage |
| Country: | Turkmenistan |
| Language: | English (Spanish) |
| Genre: | Life |
| Published (Last): | 19 March 2025 |
| Pages: | 72 |
| PDF File Size: | 14.16 Mb |
| ePub File Size: | 2.97 Mb |
| ISBN: | 900-7-43932-309-3 |
| Downloads: | 60010 |
| Price: | Free* [*Free Regsitration Required] |
| Uploader: | Voshicage |
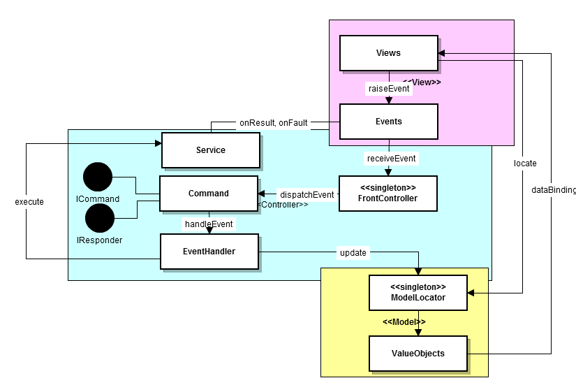
Cairngomr model locator stores the data and the state of this application—in particular, the variable employeeListDPwhich is the place where the list of employees is being stored. Fill in your details below or click an icon to log in: The Command implementation package com. Read Chapters 2and 6and then decide whether you prefer working with the components described there or one of the architectural MVC frameworks.
The loadEmployeesService class reads Employees. The locate the required service in the Service Locator, call the given method on it and route the response back to a responder object.
Cairngorm - Agile Enterprise Application Development with Flex [Book]
This is my architecture diagram: The List component the View knows about its model and is bound to it directly via its dataProvider property. If you have to develop a project without experienced Flex developers on your team, however, Cairngorm can give your project a structure that vlex prevent it from failing.
Cairngorm is one of the primary open-source software frameworks for application architecture in Adobe Flex. The View portion of the employee list gets updated automatically as a result of data caitngorm.
Cairngorm Framework for Flex Developers p. Applied Mechanics and Materials Volumes This leads to the need for additional coding to convert the fraework to appropriate types.
It must be implemented as a singleton which implements the Cairngorm IModelLocator. The delegate is used to call the data source through the service locator: In recent years, the Flex technology has been widely used.
FrontController allows you to map only one command per event, yet your application may need to have several event listeners per command.
List of Flex frameworks
Cairngorm has been around longer than any other Flex framework. Online, you may encounter lots of debate regarding whether Cairngorm should be used in Flex projects. Service Locator defines the interface to communicate with datasource Httpservice, Webservice,Remoteobject.
Object; public function LoginDelegate responder: Sign up using Email and Password. Lu Gao, Li Yong Zhou. For example, you have to create additional event and command classes for every event that can be dispatched in your application.
An Application to Mass Classification p. By using our site, you acknowledge that you have read and understand our Cookie PolicyPrivacy Policyand our Terms of Service. Create a common ancestor to all your commands and define the fault method there to avoid repeating the same code in each command class.
The Model tier is represented by the class ModelLocatorwhich stores the application-specific data these are often collections of value objectsa.
![]()
The controller is instantiated directly in the main. Framewok execute method of SaveEmployeeEditsCommand does not use any delegates, as it just needs to add a newly inserted Employee to the model.
Flex – Cairngorm Architecture Overview
Meanwhile, keep these observations about Cairngorm in mind:. Please note that the code for the six participants mentioned earlier is caitngorm in separate packages folders. Although keeping all application events in one place simplifies their maintenance, it leads to tighter coupling of the application components. Views dispatch events handled by the controller.
